Cài đặt plugin là một bước quan trọng giúp tối ưu và mở rộng các tính năng cho website WordPress. Trong bài viết này, Vietnix sẽ hướng dẫn bạn cách cài đặt nhanh chóng các plugin được tặng miễn phí trực tiếp từ Portal Vietnix để quản lý và vận hành website hiệu quả hơn.
Bước 1: Đăng nhập vào Portal Vietnix
Đăng nhập vào trang Portal Vietnix theo tài khoản khách hàng mà bạn đã đăng ký.
Tại giao diện chính của Portal Vietnix, bạn hãy nhìn sang cột menu bên trái. Ở phần tài khoản, tìm mục Theme & Plugin.

Bước 2: Tìm và chọn plugin
Sau khi chọn vào Theme & Plugin, trang sẽ đưa bạn đến nơi chứa các file plugin (được tặng kèm khi đăng ký dịch vụ hosting và VPS tại Vietnix).
- Divi: Bộ theme và plugin của Divi.
- WordPress Plugins: Chứa các phiên bản Pro được tặng kèm, bao gồm các mục như sau:
- MyThemeShop.
- Elementor Pro
- Rank Math SEO Pro.
- Smush Pro.
- WPML.
- WordPress Themes: Chứa theme premium được tặng kèm MyThemeShop.
- Brick: Bộ theme của Brick.

Lúc này bạn sẽ chọn vào thư mục mình muốn và tìm plugin mà bạn đang cần.
Bước 3: Tải file plugin
Bên trong các file này sẽ có danh sách các file plugin và bạn chọn tải xuống theo nhu cầu. Giả định bạn chọn thư mục WordPress Plugins:

Ví dụ bạn muốn tải plugin WPML, hãy bấm vào file và chờ quá trình tải xuống máy của bạn hoàn tất.
Bước 4: Cài đặt và kích hoạt plugin
Để có thể sử dụng các file plugin này bạn sẽ có 2 cách:
Cách 1: Cài đặt plugin WordPress thông qua “Plugin Upload”
Nếu plugin bạn cần tìm không có trong repository hoặc nếu bạn đã mua bản plugin từ nhà phát triển bên thứ ba thì thường sẽ nhận được một file zip.
Ta có thể upload plugin này lên WordPress thông qua option Plugin Upload theo các bước dưới đây:
Bước 1: Vào phần Plugins rồi chọn Add New.

Bước 2: Click vào nút Upload Plugin ở góc trên màn hình, chọn file zip để upload file lên WordPress. Sau đó nhấn vào Install Now ở ngay bên cạnh.

Bước 3: Đợi quá trình hoàn tất (có thông báo “Plugin installed successfully.”) rồi chọn Activate Plugin.
Lưu ý: Một số plugin miễn phí cũng cung cấp file zip, khi đó bạn cũng có thể dùng cách này để cài đặt hoàn toàn tương tự.
Cách 2: Cách cài đặt plugin cho WordPress thông qua FTP
Cách này sẽ phức tạp hơn một chút, đòi hỏi người dùng phải có kiến thức chuyên môn về các phần mềm FTP như FileZilla hoặc WinSCP,…
FTP là một giao thức cho phép cài đặt plugin từ ngoài dashboard của WordPress. Tuy nhiên, nếu bạn là người mới thì không nên thực hiện phương pháp này, hoặc hãy tạo sẵn một bản backup để tránh gặp rủi ro vì một số plugin có thể không tương thích hoặc không an toàn, có thể ảnh hưởng đến website.
Bước 1: Download file zip của plugin (plugin miễn phí có thể download từ repository WordPress.org). Sau đó unzip file trên máy, bây giờ ta sẽ dùng FTP Client để upload folder vừa giải nén.

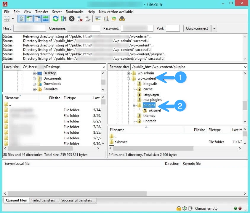
Bước 2: Bạn có thể chọn truy cập vào server thông qua FTP Manager. Bây giờ mở FTP trên máy rồi kết nối đến website bằng username và password hosting được cấp từ Vietnix (hoặc bạn tự tạo trong mục quản lí FTP của Cpanel). Sau đó vào folder “/wp-content/plugins/” ở trên trang.

Bước 3: Upload folder vừa giải nén vào “/wp-content/plugins/”. Bây giờ plugin đã được cài đặt thành công trên server. Bạn có thể vào Plugins trong dashboard WordPress để kiểm tra lại.

Bước 4: Tiếp theo nhấn vào Activate ở bên dưới plugin để hoàn tất.
Như vậy là bạn đã kích hoạt sử dụng thành công các plugin phiên bản Pro lên trang WordPress của mình. Nếu còn điều gì chưa rõ hoặc gặp khó khăn trong quá trình thao tác, bạn hãy liên hệ với Vietnix để được hỗ trợ chi tiết.
VIETNIX – DỊCH VỤ HOSTING, VPS TỐC ĐỘ CAO, ỔN ĐỊNH, BẢO MẬT
- Địa chỉ: 265 Hồng Lạc, Phường Bảy Hiền, Thành Phố Hồ Chí Minh
- Điện thoại: 1800 1093
- Email liên hệ: sales@vietnix.com.vn
- Website: https://vietnix.vn/

